CRM Kortvisning i KeyBalance – Brug af kort, geodata og Google-opslag
CRM Kortvisning giver et visuelt overblik over alle kundeemner direkte på et interaktivt kort.
Kortet gør det let for sælgere og servicemedarbejdere at planlægge ruter, se geografiske koncentrationer af kunder og finde leads i et bestemt område.
Kortet viser automatisk alle kundeemner, der har registreret GPS-koordinater (Latitude og Longitude).
Disse koordinater oprettes automatisk, når du bruger Google Maps-funktionen på kundeemnet.
Hvordan kommer et kundeemne på kortet?
Et kundeemne vises på kortet, når følgende to betingelser er opfyldt:
- Kundeemnet har en gyldig adresse
- Kundeemnet har GPS-koordinater (AdrLat og AdrLng)
KeyBalance sørger selv for at udfylde disse oplysninger via Google.
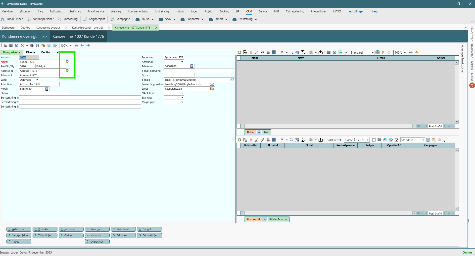
Google Maps-knappen i KundeEmner
På fanen Navn, adresse findes to Google-ikon-knapper:
- ved Adressefeltet
- ved Postnr/By
Når du klikker på en af disse knapper, foretages et Google-opslag.
Systemet henter automatisk:
- Firmanavn (hvis tom ved oprettelse)
- Vejnavn
- Husnummer
- Postnummer
- Bynavn
- Land
- Telefon
- GPS-koordinater (Latitude og Longitude)
Når disse koordinater er hentet, sættes adresseopslaget til verificeret og kundeemnet får en præcis placering på kortet.
Du behøver ikke manuelt at indtaste bredde- eller længdegrad – Google sørger for det.
Automatisk udfyldelse af adresse og koordinater
Ved et Google-opslag udfylder KeyBalance:
- Adr1 = Vej + Husnr
- Adr2 = tommes eller bruges til ekstra oplysninger
- PostNr (fra Google)
- ByNavn (fra Google)
- Tlf (hvis Google har nummeret)
- AdrLat / AdrLng = kundens præcise geokoordinater
- Land (fra Google, matchet med systemets landekoder)
Når både AdrLat og AdrLng er udfyldt, markeres kundeemnet automatisk som klar til kortvisning.
Kortvisningen – hvad du kan se og gøre
Når du åbner KundeEmner på Kort fra CRM-menuen, vises et Google Maps-baseret kort med følgende funktioner:
1. Alle kunder og kundeemner vises som pins
Hver pin repræsenterer et kundeemne, der har gyldige koordinater.
Pins kan repræsentere:
- potentielle kunder (leads)
- aktive kunder
- tidligere kunder
- leverandører (hvis geodata er udfyldt)
Du får dermed et stærkt geografisk overblik.
2. Zoom og navigation
Kortet kan navigeres som i Google Maps:
- zoom med +/−
- klik og træk for at panorere
- skift zoomniveau til ruteplanlægning og udsnit
3. Klik på en pin for detaljer
Når du klikker på en kunde-pin vises:
- navn
- adresse
- kontaktoplysninger
- åbning af kundeemnet direkte i CRM
Dette gør det let at skifte mellem kortvisning og arbejdet i kundeemnet.
Hvad kan kortvisning bruges til?
1. Planlægning af sælgerbesøg
Sælgere kan:
- se hvilke kundeemner der ligger i et bestemt område
- planlægge ruter (fx på Sjælland, Jylland, Fyn eller udland)
- finde potentielle kunder tæt på eksisterende
Dette er især nyttigt ved:
- kørsel i bestemte regioner
- kundebesøgsdage
- messer og kampagner
2. Segmentering efter geografi
Kortet gør det let at:
- finde kunder i et postnummerområde
- vurdere geografiske markedsmuligheder
- se hvilke byer har flest leads
- analysere spredning af kundegrupper
3. Kvalitetssikring af adresseoplysninger
Mangler en kunde på kortet?
→ så mangler de typisk GPS-koordinater.
Et enkelt Google-opslag løser det automatisk.
4. Kampagne- og ruteoptimering
Hvis en kampagne målrettes bestemte områder, kan kortet bruges til:
- at få overblik over alle leads i området
- at planlægge besøg i en logisk rækkefølge
- at identificere hvornår det giver mening at besøge flere kunder i samme region
Oprettelse og opdatering via Google – hvorfor det er vigtigt
Google-opslaget sikrer:
- ensartede adresser
- korrekt formatering
- altid opdaterede oplysninger
- automatisk geografisk placering
I praksis betyder det:
- Kunder oprettes hurtigere
- Mindre risiko for stavefejl
- Kortet bliver korrekt og brugbart
- Data bliver mere værdifulde i kampagner og segmentering
Sammenhæng mellem kortet og kundeemner
Der er fuld integration mellem kundeemnets adresse og kortvisningen:
- KundeEmner → Google-opslag → Kort
- Når adressen ændres, kan Google-opslag opdatere kortpositionen
- Kortet viser altid seneste data
Dette giver en levende, opdateret geografivisning af hele kundedatabasen.
Kortvisningens styrker i CRM-arbejdet
- Visualisering af kunder og leads
- Let ruteplanlægning for sælgere
- Stærk geografisk segmentering
- Automatisk dataopdatering via Google
- Bedre datakvalitet = bedre rapportering
- Hurtigt overblik før kundebesøg eller kampagner
Opsummering
Kortvisning i CRM er et visuelt værktøj, som:
- automatisk viser alle kunder med GPS-koordinater
- opdateres via Google-opslag i kundeemnet
- hjælper sælgere med ruter, geografi og planlægning
- forbedrer datakvalitet og giver bedre indsigter
Når Google Maps-funktionen bruges i kundeemner, oprettes kunden automatisk på kortet – uden ekstra arbejde.

